Company Profile

Company Description:
Mediebyrå med base i Bergen.
Mediavest er mediebyrået som leverer digital markedsføring og løsninger tilpasset hver enkelt bedrift.
Driftsfeltene er; Bedrift rådgiving, markedsføring, salg av medieprodukter, informasjons teknologi, investering i andre selskaper.
Vi er mediebyrået som leverer tjenester tilpasset hver enkelt bedrift og gjør vårt ytterste for å bidra til økt digital vekst og gode resultater for våre kunder.Mediavest er et medie- og digitalbyrå med base i Bergen.
Website: https://mediavest.no/
Software developerProject
Core language/framework:
- Python
- Flutter
Tools used:
Job Description
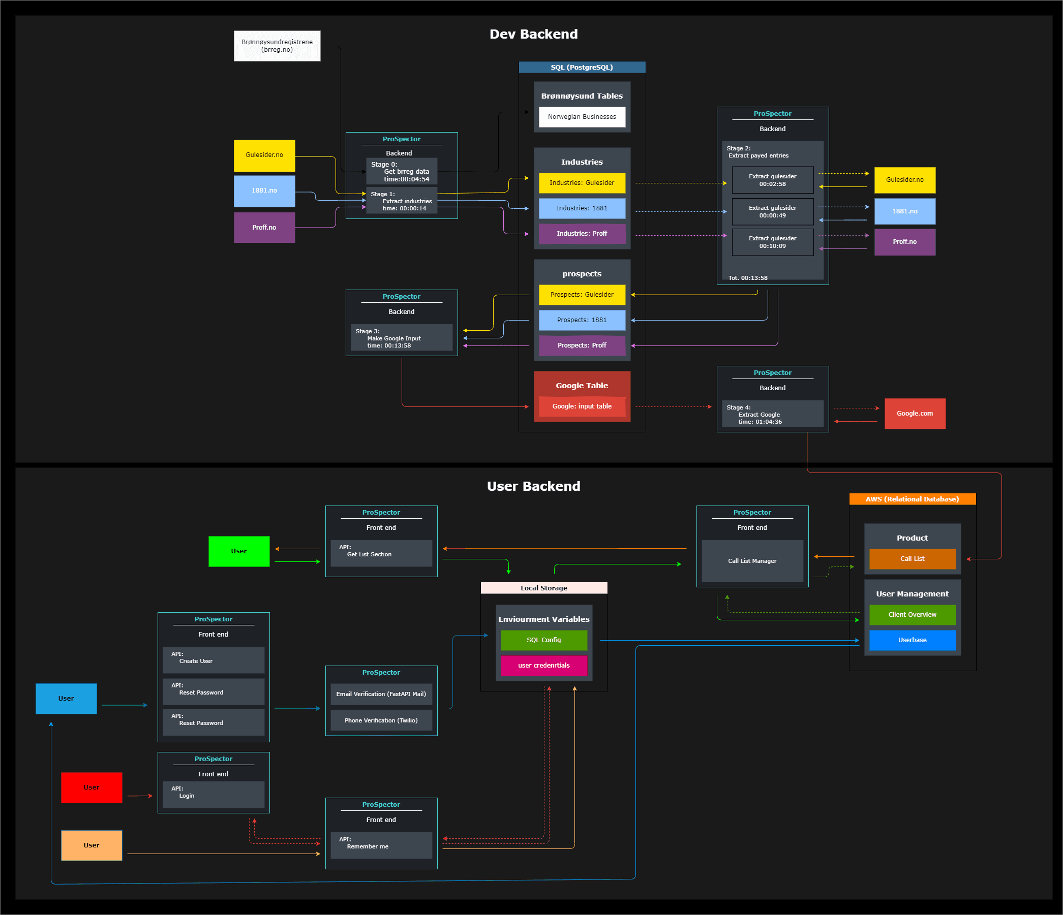
The overall goal of the project was to automate the lead generation part of the salesmens job, which took a big portion out of their day, making them able to focus on making sales fully.
How it achieved this.
By extracting companies that was verified payed listing from three wedsites.
Gulesider.no, 1881.no and proff.no.
General compoany info was fetched from the Brønnøysund registry.
Then each of these companies had their google progile valuated, then based on wether the google-profiles lacking, missing or neither, the company god added to the final dataset 'Call list'.
In the frontend the call list was distrubuted on the users.